Index of /arch/kobe/itpass/seminar/lecture/fy2008/090227/src/orig

[ICO]NameLast modifiedSizeDescription

[PARENTDIR]Parent Directory  -  
[IMG]01_Debian_Release.png2009-03-13 13:19 246K 
[IMG]02_Debian_Release.png2009-03-13 13:19 246K 
[IMG]03_stallman.jpg2009-03-13 13:19 1.3M 
[IMG]04_GNU-DFSG-OSD.jpg2009-03-13 13:19 42K 
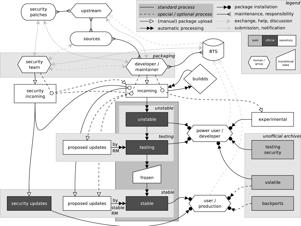
[IMG]05_Debian-package-cycle.png2009-03-13 13:19 57K 
[   ]IntroDebian.rbt2009-03-13 13:19 11K 

Apache/2.4.67 (Debian) Phusion_Passenger/5.0.30 OpenSSL/1.1.1w Server at dennou-k.gfd-dennou.org Port 443